提供80+媒体资源
我司提供互联网广告营销服务超10年,拥有专业的人才储备
【 服务热线 】4009602809
小米推广oCPC介绍
小米推广oCPC(optimization cost per click)产品是一种智能价格管理工具,广告主将转化目标(激活)作为广告的优化目标,广告主提供期望的平均转化成本值,系统根据广告主上报的转化数据,通过算法模型来预估每一次展示的转化价值,自动计算bid,按照点击扣费。
oCPC投放价值
更有效控制成本,带来转化及消耗增量,智能出价代替人工优化,提升优化效率。

oCPC功能模块

oCPC排序及扣费

oCPC适用范围

oCPC操作流程
Step1:广告主需通过API方式上报转化数据,需要先行进行API对接(邮件开通权限之后可在工具盒子-转化跟踪页面下载API对接文档,根据文档进行对接)
Step2:创建转化跟踪回传数据:需在工具盒子中创建一条转化跟踪记录(可新建和关联已有创意)
1.在工具盒子中创建一条转化跟踪记录,得到密钥和参数
2.下载对应的数据对接文档,把创建转化跟踪得到密钥、参数和对接文档给到技术让完成数据对接(API文档在页面中即可点击下
3.转化跟踪联调状态变更为“已激活”时表示数据接口已经接通,可以开启投

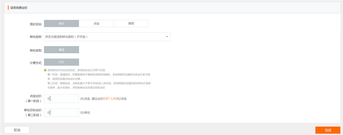
Step3:EMI后台设置oCPC转化出价 (创意层进行转化目标、转化出价、点击出价的输入)

Step4:数据披露与数据监控(在广告管理页面提供转化数据的披露,数据更新周期:每天)

Q&A
Q:EMI后台工具盒子没显示转化跟踪功能
A:此功能需媒体侧进行权限配置,请联系所服务的代理商咨询并申请
Q: 申请oCPC有什么条件?
A: 目前申请oCPC权限无任何门槛,开通后要求oCPC预估日消耗大于1000元;因为如果预算过低会导致模型无法快速准确预估转化率。
Q: oCPC现在支持哪些广告形式使用?支持哪些维度的转化目标出价?
A:目前只支持信息流/Banner/米盟广告中采用推广APP下载方式的广告使用;支持“激活/注册/留存”转化目标出价。
Q: oCPC的对接方式是什么?
A: API上报方案: 广告主方将激活数据回传至EMI平台,小米侧负责激活数据归因。
API统计方案:小米侧将oCPC创建的点击数据传给广告主,广告主归因后回掉接口告知小米侧点击是否转化。
说明:广告主归因是需要考虑双IMEI手机情况。
Q: 数据完成对接后,在EMI平台怎么看数据?
A: 工具盒子转化跟踪页面,实时显示该转化跟踪收到的所有转化数据,数据不去重。
广告管理页面显示对应创意的转化数据,数据天维度更新,去重后归因展示。
Q: oCPC创意的第一阶段是按照创意设置CPC参与竞价,第二阶段呢?
A:第二阶段进入系统自动优化阶段,算法会让oCPC创意自动出价,出价可能会略高于设置CPC价格,尽可能选取能够达成转化目标的流量,实际扣费还是按照信息流二价通用扣费规则。
信息流广告均是按照CPC出价二价扣费,不是按照转化目标出价扣费。
Q: 应该选择什么类型的oCPC创意进行投放?
A:建议您新建广告时尽可能选择之前高曝光、ctr较高的广告素材,点击出价也建议相对高,以避免跑不起量、第一阶段投放周期太长的问题产生。
Q: oCPC广告消耗慢且少,怎样提高消耗?出价是否可以频繁调整?
A:第一阶段,可从常规的信息流广告优化方向如定向、CTR、CPC出价等进行调整;第二阶段,可提高转化目标出价,如果转化目标出价过低,系统算法空间太小,会影响oCPC广告消耗规模。
建议创建广告时设置一个合理的转化目标出价,后期尽量减少修改频率,至少5-7天的修改周期为宜,给到算法充分的学习优化时间。
Q: oCPC进入二阶段稳定后,如何在不提高成本的基础上扩量?
A: 1)多新建oCPC创意;2)提高计划预算;3)客户可根据推广的不同业务点创建计划,分别设置预算和创建oCPC创意。
做小米推广就找北京巨宣网络,专业团队制定方案,详情咨询:4009602809
我司提供互联网广告营销服务超10年,拥有专业的人才储备
拥有单账户日消耗百万运营经验,广告账户总量超1万!
账户开通后,提供专业的建站运营服务,百名运营服务!
如无需我司进行代运营,可提供较高返点政策,靠谱!
专注信息流广告/直播广告/搜索广告/短视频广告开户服务!